Pakion介绍
企业文化
资质荣誉
生产环境
PakWorld卓越包装系统
Pakion消毒感染控制
家庭护理
新闻动态
技术支持
2025-10-17 15:25:16
来源:广东器械审评
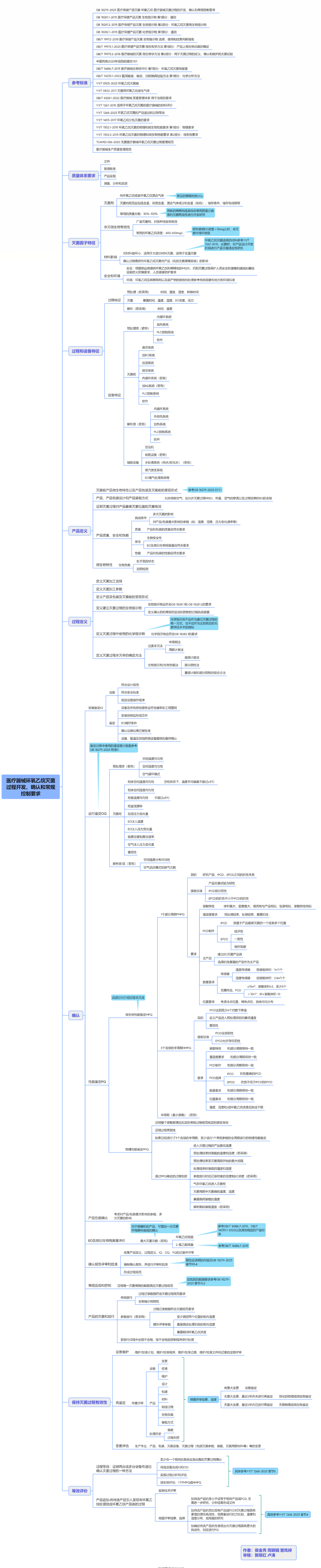
点击可看大图
清晰版下载地址:
http://www.anytesting.com/data/10588.html
#帕科医疗#医用无菌包装#医用吸塑盒#特卫强Tyvek盖材#纸塑袋#灭菌袋#eo灭菌标签#法国纸塑袋#国产纸塑袋#医用软吸塑膜#医用透析纸#环氧乙烷灭菌#医用复合膜#医用拉伸膜#消毒供应室#指示卡#指示胶带#高温灭菌袋#等离子卷袋#医用铝箔袋#医用中封袋#医用顶头袋#医用塑塑袋
上一页:多种规格型号医械,如何选择典型型号进行检验?
下一页:医疗器械可用性测试有哪几种类型